1.1 KiB
1.1 KiB
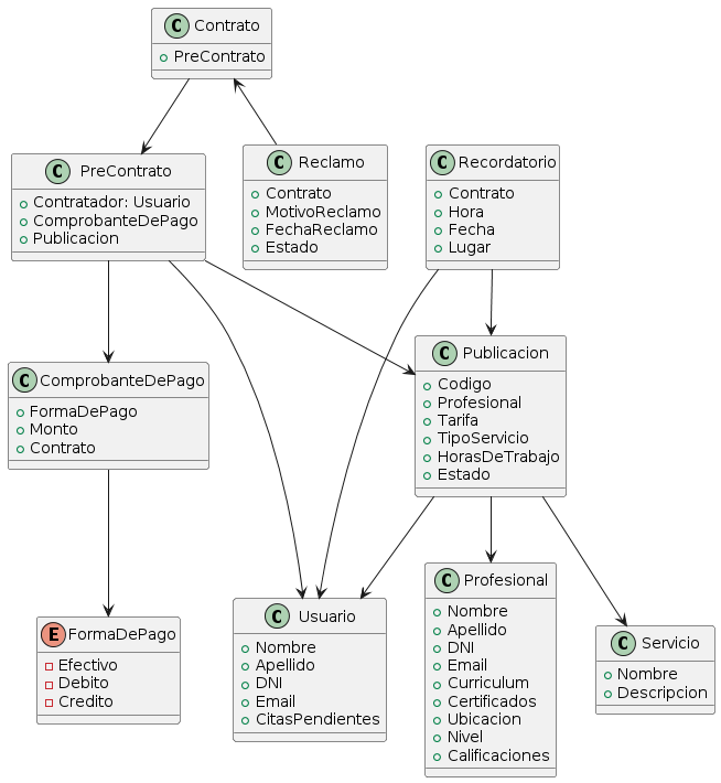
Diagrama De Clases
@startuml
class Usuario {
+ Nombre
+ Apellido
+ DNI
+ Email
+ CitasPendientes
}
class Profesional {
+ Nombre
+ Apellido
+ DNI
+ Email
+ Curriculum
+ Certificados
+ Ubicacion
+ Nivel
+ Calificaciones
}
class Reclamo {
+ Contrato
+ MotivoReclamo
+ FechaReclamo
+ Estado
}
class Servicio {
+ Nombre
+ Descripcion
}
class Recordatorio {
+ Contrato
+ Hora
+ Fecha
+ Lugar
}
class Publicacion {
+ Codigo
+ Profesional
+ Tarifa
+ TipoServicio
+ HorasDeTrabajo
+ Estado
}
class PreContrato {
+ Contratador: Usuario
+ ComprobanteDePago
+ Publicacion
}
class ComprobanteDePago {
+ FormaDePago
+ Monto
+ Contrato
}
enum FormaDePago {
- Efectivo
- Debito
- Credito
}
class Contrato{
+ PreContrato
}
Publicacion --> Servicio
Publicacion --> Usuario
Publicacion --> Profesional
PreContrato --> Publicacion
PreContrato --> Usuario
PreContrato --> ComprobanteDePago
Recordatorio --> Usuario
Recordatorio --> Publicacion
Contrato --> PreContrato
Contrato <-- Reclamo
ComprobanteDePago --> FormaDePago
@enduml
