1.6 KiB
1.6 KiB
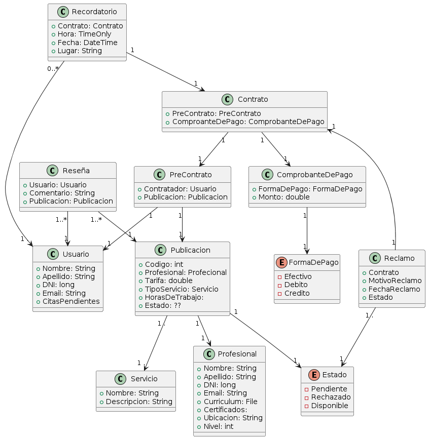
Diagrama De Clases
@startuml
class Usuario {
+ Nombre: String
+ Apellido: String
+ DNI: long
+ Email: String
+ CitasPendientes
}
class Profesional {
+ Nombre: String
+ Apellido: String
+ DNI: long
+ Email: String
+ Curriculum: File
+ Certificados:
+ Ubicacion: String
+ Nivel: int
}
class Reclamo {
+ Contrato
+ MotivoReclamo
+ FechaReclamo
+ Estado
}
class Servicio {
+ Nombre: String
+ Descripcion: String
}
class Recordatorio {
+ Contrato: Contrato
+ Hora: TimeOnly
+ Fecha: DateTime
+ Lugar: String
}
class Publicacion {
+ Codigo: int
+ Profesional: Profecional
+ Tarifa: double
+ TipoServicio: Servicio
+ HorasDeTrabajo:
+ Estado: ??
}
class PreContrato {
+ Contratador: Usuario
+ Publicacion: Publicacion
}
class ComprobanteDePago {
+ FormaDePago: FormaDePago
+ Monto: double
}
enum FormaDePago {
- Efectivo
- Debito
- Credito
}
class Contrato{
+ PreContrato: PreContrato
+ ComproanteDePago: ComprobanteDePago
}
class Reseña {
+ Usuario: Usuario
+ Comentario: String
+ Publicacion: Publicacion
}
enum Estado{
- Pendiente
- Rechazado
- Disponible
}
Publicacion "1 ." --> "1 ." Servicio
Publicacion "1" --> "1 ." Profesional
Publicacion "1" --> "1" Estado
PreContrato "1" --> "1" Publicacion
PreContrato "1" --> "1" Usuario
Recordatorio "0..* " --> "1 ." Usuario
Recordatorio "1" --> "1" Contrato
Contrato "1"--> "1" PreContrato
Contrato "1"<-- "1" Reclamo
Contrato "1" --> "1" ComprobanteDePago
ComprobanteDePago "1" --> "1" FormaDePago
Reclamo "1 ." --> "1" Estado
Reseña "1..*" --> "1" Usuario
Reseña "1..*" --> "1" Publicacion
@enduml
