1.8 KiB
1.8 KiB
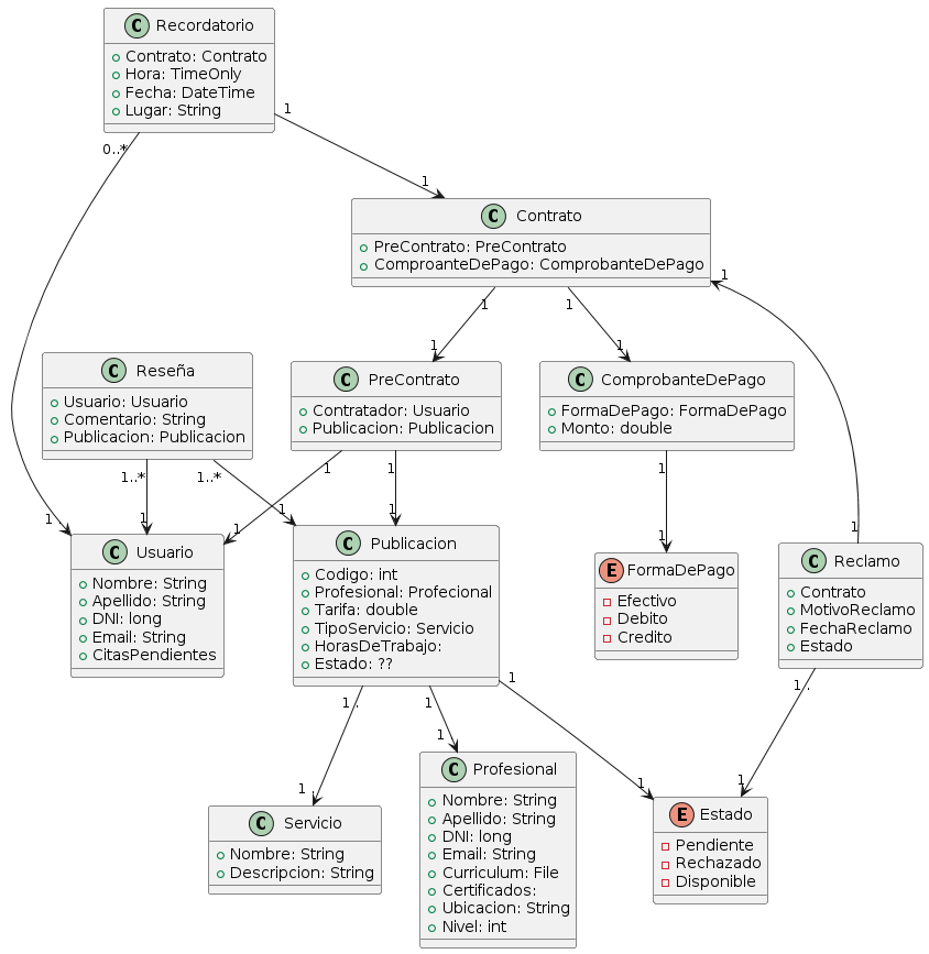
Diagrama De Clases
@startuml
skinparam groupInheritance 2
class Usuario {
+ Recordatorios: List<Recordatorio>
}
class Profesional {
+ Curriculum: File
+ Certificados:
+ Ubicacion: String
+ Nivel: int
}
class Administrador {
}
class Persona {
+ Nombre: String
+ Apellido: String
+ DNI: long
+ Email: String
}
Persona <|-- Profesional
Persona <|-- Usuario
Persona <|-- Administrador
class Reclamo {
+ Contrato: Contrato
+ MotivoReclamo: String
+ FechaReclamo: DateTime
+ Estado: Estado
}
class Servicio {
+ Nombre: String
+ Descripcion: String
}
class Recordatorio {
+ Contrato: Contrato
+ Hora: TimeOnly
+ Fecha: DateTime
+ Lugar: String
}
class Publicacion {
+ Codigo: int
+ Profesional: Profesional
+ Tarifa: double
+ TipoServicio: Servicio
+ HorasDeTrabajo: ??
+ Estado: Estado
}
class PreContrato {
+ Contratador: Usuario
+ Publicacion: Publicacion
}
class ComprobanteDePago {
+ FormaDePago: FormaDePago
+ Monto: double
}
enum FormaDePago {
- Efectivo
- Debito
- Credito
}
class Contrato{
+ PreContrato: PreContrato
+ Profesional: Profesional
+ Usuario: Usuario
+ ComproanteDePago: ComprobanteDePago
}
class Reseña {
+ Usuario: Usuario
+ Comentario: String
+ Publicacion: Publicacion
}
enum Estado{
- Pendiente
- Rechazado
- Disponible
}
Publicacion "1 ." -- "1 ." Servicio
Publicacion "1" -- "1 ." Profesional
Publicacion "1" -- "1" Estado
PreContrato "1" -- "1" Publicacion
PreContrato "1" -- "1" Usuario
Recordatorio "0..* " -- "1 ." Usuario
Recordatorio "1" -- "1" Contrato
Contrato "1" -- "1" PreContrato
Contrato "1" -- "1" Reclamo
Contrato "1" -- "1" ComprobanteDePago
Contrato "1" -- "1" Profesional
Contrato "1" -- "1" Usuario
ComprobanteDePago "1" -- "1" FormaDePago
Reclamo "1 ." -- "1" Estado
Reseña "1..*" -- "1" Usuario
Reseña "0..*" -- "1" Publicacion
@enduml
