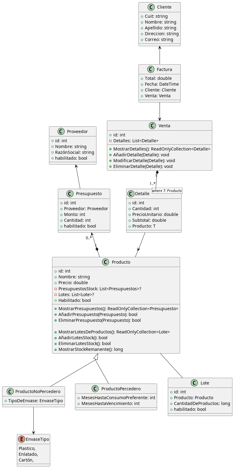
falta: - [ ] Poner en claro las relaciones que no estan bien especificadas (multiplicidad, y navegabilidad - [ ] Poner lote como clase intermedia al presupuesto y producto - [ ] CATEgorias - [ ] armar un tablero kanban con esto - [ ] mejorar la narrativa (probablemente saque las imagenes y ponga en texto) - [ ] añadir remitos ( y investigar que son ) - [ ] eliminar clase venta por ser parte de la factura
103 KiB
764x1530px
103 KiB
764x1530px