This website requires JavaScript.
Explore
Help
Sign In
fede
/
Final_Das
Watch
1
Star
1
Fork
0
You've already forked Final_Das
Code
Issues
Pull Requests
Actions
Packages
Projects
1
Releases
Wiki
Activity
Files
6520ab26771c507fd72e0773e8b5ab738397e96e
Final_Das
/
DiagramaSinRepos.jpg
fede
6520ab2677
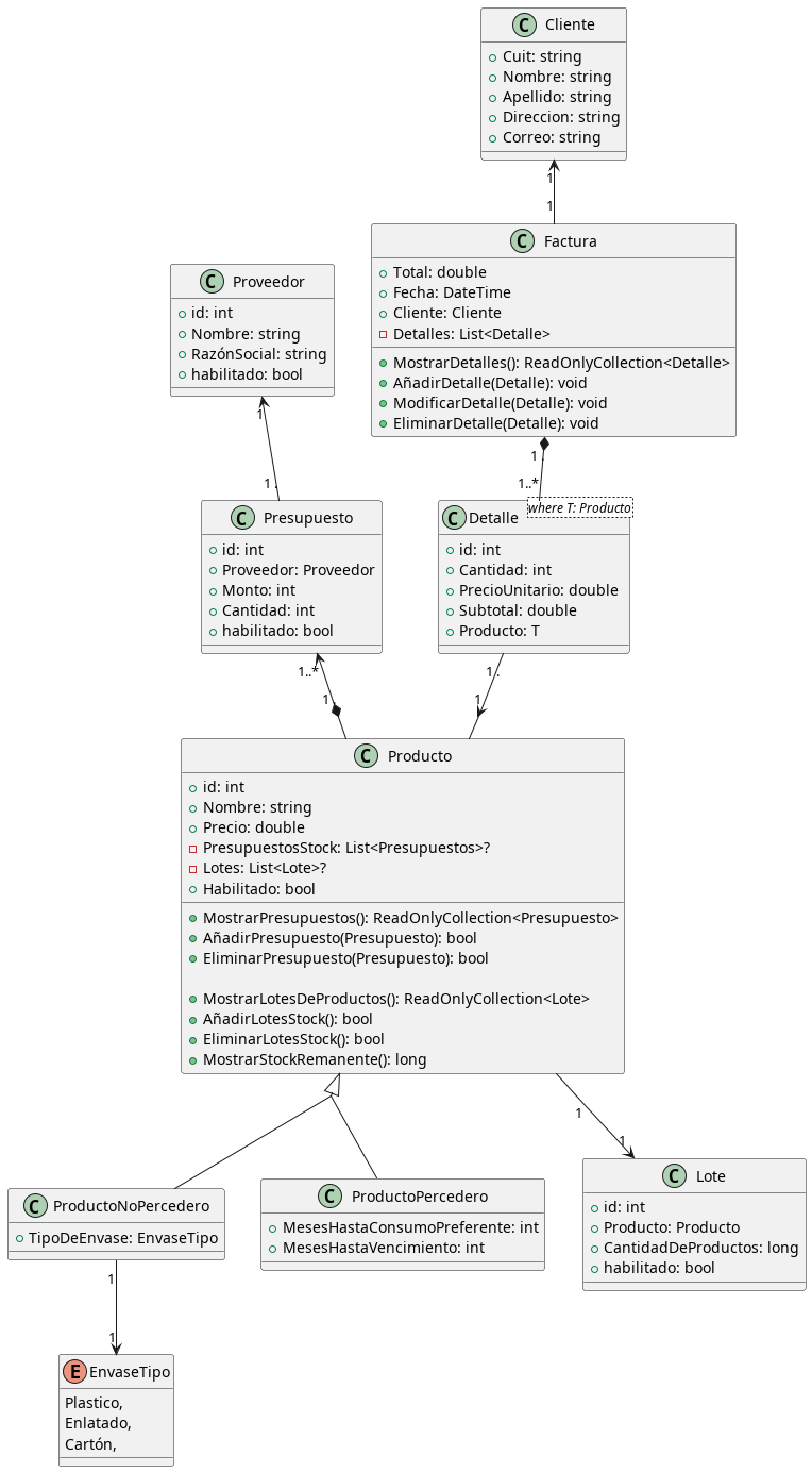
Ahora Venta forma parte de factura
2024-01-21 17:02:22 -03:00
99 KiB
764x1384px
Raw
History
Reference in New Issue
View Git Blame
Copy Permalink