This website requires JavaScript.
Explore
Help
Sign In
fede
/
Final_Das
Watch
1
Star
1
Fork
0
You've already forked Final_Das
Code
Issues
Pull Requests
Actions
Packages
Projects
1
Releases
Wiki
Activity
Files
76d9b597d6c38e52841526743f08446f54258c73
Final_Das
/
Documentacion
/
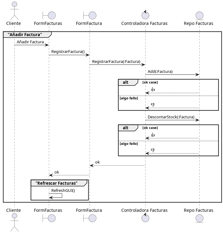
DiagramaSecuencia
/
GestionFacturas.jpg
fede
bcdfc473b7
Hechos los diagramas que faltan
2024-03-15 13:04:16 -03:00
38 KiB
717x748px
Raw
History
Reference in New Issue
View Git Blame
Copy Permalink