Files
Final_Das/Documentacion/DiagramaSecuencia/diagramaSecuencia.org
2024-03-15 13:04:16 -03:00

4.3 KiB

Diagrama Secuencia

Usuario Gestiona un Producto

@startuml
actor "Cliente" as cl
boundary "FormProductos" as fps
boundary "FormProducto" as fp

control "Controladora Producto" as gp
entity "Repo Productos" as rp

group "Registrar Nuevo Producto"
 cl -> fps: Registrar Producto
 fps -> fp: RegistrarProducto()
 fp -> gp: AñadirProducto(:Producto)
 gp -> rp: Add(:Producto)

 alt ok case
  rp --> gp: 👍
  gp --> fp: "Se añadió el producto"
 else algo fallo
  rp --> gp: 👎
  gp --> fp: "Falló la carga"
 end

 fp --> fps: ok

 group "Refesh Productos"
  fps -> fps: RefreshGUI()
 end
end

group "Modificar Producto"
 cl -> fps: Modificar Producto
 fps -> fp: ModificarProducto(:Producto)
 fp -> gp: ModificarProducto(:Producto)
 gp -> rp: Mod(:Producto)

 alt ok case
  rp --> gp: 👍
  gp --> fp: "Se Modificó el producto"
 else algo fallo
  rp --> gp: 👎
  gp --> fp: "Falló Modificacion"
 end

 fp --> fps: ok

 group "Refesh Productos"
  fps -> fps: RefreshGUI()
 end
end

group "Eliminar Producto"
 cl -> fps: Eliminar Producto
 fps -> gp: EliminarProducto(:Producto)
 gp -> rp: Del(:Producto)

 alt ok case
  rp --> gp: 👍
  gp --> fp: "Se eliminó el producto"
 else algo fallo
  rp --> gp: 👎
  gp --> fp: "Falló la Baja del producto"
 end


 group "Refesh Productos"
  fps -> fps: RefreshGUI()
 end
end

@enduml

GestionProducto.jpg

Usuario Gestiona Categorias

@startuml
actor "Cliente" as cl
boundary "FormCategorias" as fcs
boundary "FormCategoria" as fc

control "Controladora Categorias" as gc
entity "Repo Categorias" as rc

group "Añadir Categoria"
 cl -> fcs: Añadir Categoria
 fcs -> fc: RegistrarCategoria()
 fc -> gc: RegistrarCategoria(:Categoria)
 gc -> rc: Add(:Categoria)

 alt ok case
  rc --> gc: 👍
  gc --> fc: "Se añadió la Categoria"
 else algo fallo
  rc --> gc: 👎
  gc --> fc: "Falló la carga"
 end
 fc --> fcs: ok
 group "Refrescar Categorias"
  fcs -> fcs: RefreshGUI()
 end
end


group "Eliminar Categoria"
 cl -> fcs: Eliminar Categoria
 fcs -> fc: RegistrarCategoria()
 fc -> gc: RegistrarCategoria(:Categoria)
 gc -> rc: Add(:Categoria)

 alt ok case
  rc --> gc: 👍
  gc --> fc: "Se Eliminó la Categoria"
 else algo fallo
  rc --> gc: 👎
  gc --> fc: "Falló la Baja"
 end
 fc --> fcs: ok
 group "Refrescar Categorias"
  fcs -> fcs: RefreshGUI()
 end
end

@enduml

GestionCategorias.jpg

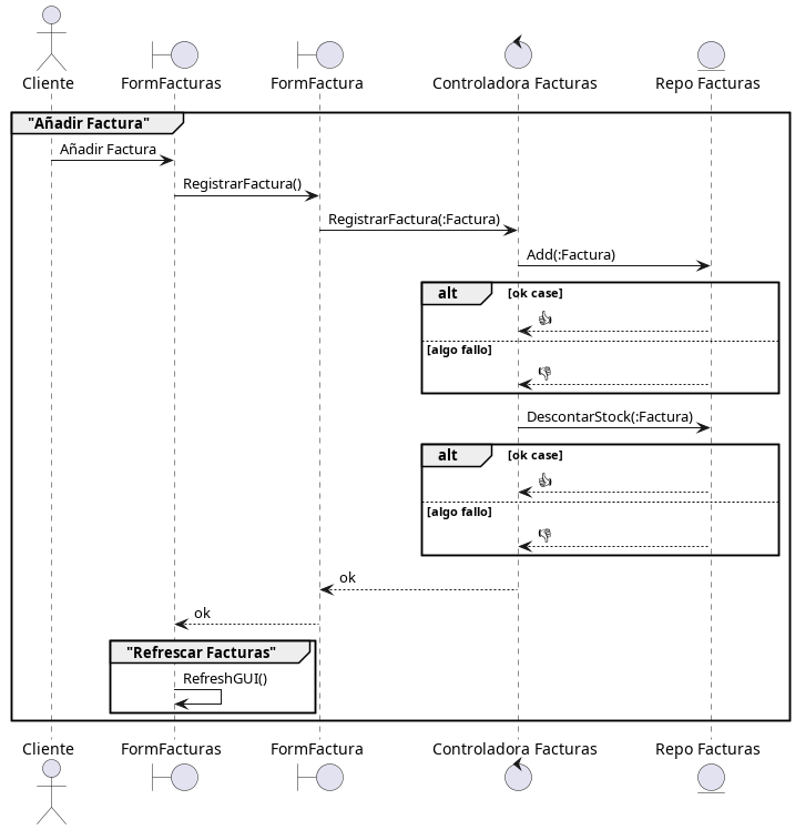
Usuario Registra Facturas

@startuml
actor "Cliente" as cl
boundary "FormFacturas" as fcs
boundary "FormFactura" as fc

control "Controladora Facturas" as gc
entity "Repo Facturas" as rc

group "Añadir Factura"
 cl -> fcs: Añadir Factura
 fcs -> fc: RegistrarFactura()
 fc -> gc: RegistrarFactura(:Factura)
 gc -> rc: Add(:Factura)

 alt ok case
  rc --> gc: 👍
 else algo fallo
  rc --> gc: 👎
 end
 gc -> rc: DescontarStock(:Factura)

 alt ok case
  rc --> gc: 👍
 else algo fallo
  rc --> gc: 👎
 end

 gc --> fc: ok

 fc --> fcs: ok
 group "Refrescar Facturas"
  fcs -> fcs: RefreshGUI()
 end
end


@enduml

GestionFacturas.jpg

Gestion de Mails para informes

@startuml
actor "Cliente" as cl
boundary "FormGestionMails" as fps

control "ControladoraGestionMails" as gp
entity "RepoMails" as rp

group "Registrar Nuevo Mails"
 cl -> fps: Registrar Mail
 fps -> gp: RegistrarMail(:Mail)
 gp -> rp: Add(:Mail)

 alt ok case
  rp --> gp: 👍
  gp --> fps: "Se añadió el Mail"
 else algo fallo
  rp --> gp: 👎
  gp --> fps: "Falló la carga"
 end

 group "Refesh Mails"
  fps -> fps: RefreshGUI()
 end
end

group "Modificar Mail"
 cl -> fps: Modificar Mail
 fps -> gp: ModificarMail(:Mail)
 gp -> rp: Mod(:Mail)

 alt ok case
  rp --> gp: 👍
  gp --> fps: "Se Modificó el Mail"
 else algo fallo
  rp --> gp: 👎
  gp --> fps: "Falló Modificacion"
 end

 group "Refesh Mails"
  fps -> fps: RefreshGUI()
 end
end

group "Eliminar Mail"
 cl -> fps: Eliminar Mail
 fps -> gp: EliminarMail(:Mail)
 gp -> rp: Del(:Mail)

 alt ok case
  rp --> gp: 👍
  gp --> fps: "Se eliminó el Mail"
 else algo fallo
  rp --> gp: 👎
  gp --> fps: "Falló la Baja del Mail"
 end


 group "Refesh Mail"
  fps -> fps: RefreshGUI()
 end
end
@enduml

GestionMails.jpg