4.3 KiB
4.3 KiB
Diagrama Secuencia
- Usuario Gestiona un Producto
- Usuario Gestiona Categorias
- Usuario Registra Facturas
- Gestion de Mails para informes
Usuario Gestiona un Producto
@startuml
actor "Cliente" as cl
boundary "FormProductos" as fps
boundary "FormProducto" as fp
control "Controladora Producto" as gp
entity "Repo Productos" as rp
group "Registrar Nuevo Producto"
cl -> fps: Registrar Producto
fps -> fp: RegistrarProducto()
fp -> gp: AñadirProducto(:Producto)
gp -> rp: Add(:Producto)
alt ok case
rp --> gp: 👍
gp --> fp: "Se añadió el producto"
else algo fallo
rp --> gp: 👎
gp --> fp: "Falló la carga"
end
fp --> fps: ok
group "Refesh Productos"
fps -> fps: RefreshGUI()
end
end
group "Modificar Producto"
cl -> fps: Modificar Producto
fps -> fp: ModificarProducto(:Producto)
fp -> gp: ModificarProducto(:Producto)
gp -> rp: Mod(:Producto)
alt ok case
rp --> gp: 👍
gp --> fp: "Se Modificó el producto"
else algo fallo
rp --> gp: 👎
gp --> fp: "Falló Modificacion"
end
fp --> fps: ok
group "Refesh Productos"
fps -> fps: RefreshGUI()
end
end
group "Eliminar Producto"
cl -> fps: Eliminar Producto
fps -> gp: EliminarProducto(:Producto)
gp -> rp: Del(:Producto)
alt ok case
rp --> gp: 👍
gp --> fp: "Se eliminó el producto"
else algo fallo
rp --> gp: 👎
gp --> fp: "Falló la Baja del producto"
end
group "Refesh Productos"
fps -> fps: RefreshGUI()
end
end
@enduml
Usuario Gestiona Categorias
@startuml
actor "Cliente" as cl
boundary "FormCategorias" as fcs
boundary "FormCategoria" as fc
control "Controladora Categorias" as gc
entity "Repo Categorias" as rc
group "Añadir Categoria"
cl -> fcs: Añadir Categoria
fcs -> fc: RegistrarCategoria()
fc -> gc: RegistrarCategoria(:Categoria)
gc -> rc: Add(:Categoria)
alt ok case
rc --> gc: 👍
gc --> fc: "Se añadió la Categoria"
else algo fallo
rc --> gc: 👎
gc --> fc: "Falló la carga"
end
fc --> fcs: ok
group "Refrescar Categorias"
fcs -> fcs: RefreshGUI()
end
end
group "Eliminar Categoria"
cl -> fcs: Eliminar Categoria
fcs -> fc: RegistrarCategoria()
fc -> gc: RegistrarCategoria(:Categoria)
gc -> rc: Add(:Categoria)
alt ok case
rc --> gc: 👍
gc --> fc: "Se Eliminó la Categoria"
else algo fallo
rc --> gc: 👎
gc --> fc: "Falló la Baja"
end
fc --> fcs: ok
group "Refrescar Categorias"
fcs -> fcs: RefreshGUI()
end
end
@enduml
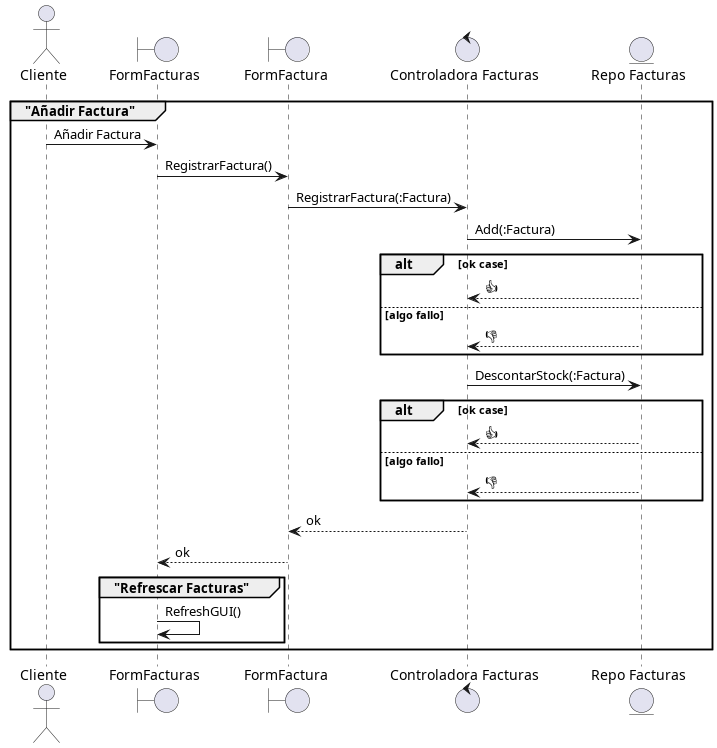
Usuario Registra Facturas
@startuml
actor "Cliente" as cl
boundary "FormFacturas" as fcs
boundary "FormFactura" as fc
control "Controladora Facturas" as gc
entity "Repo Facturas" as rc
group "Añadir Factura"
cl -> fcs: Añadir Factura
fcs -> fc: RegistrarFactura()
fc -> gc: RegistrarFactura(:Factura)
gc -> rc: Add(:Factura)
alt ok case
rc --> gc: 👍
else algo fallo
rc --> gc: 👎
end
gc -> rc: DescontarStock(:Factura)
alt ok case
rc --> gc: 👍
else algo fallo
rc --> gc: 👎
end
gc --> fc: ok
fc --> fcs: ok
group "Refrescar Facturas"
fcs -> fcs: RefreshGUI()
end
end
@enduml
Gestion de Mails para informes
@startuml
actor "Cliente" as cl
boundary "FormGestionMails" as fps
control "ControladoraGestionMails" as gp
entity "RepoMails" as rp
group "Registrar Nuevo Mails"
cl -> fps: Registrar Mail
fps -> gp: RegistrarMail(:Mail)
gp -> rp: Add(:Mail)
alt ok case
rp --> gp: 👍
gp --> fps: "Se añadió el Mail"
else algo fallo
rp --> gp: 👎
gp --> fps: "Falló la carga"
end
group "Refesh Mails"
fps -> fps: RefreshGUI()
end
end
group "Modificar Mail"
cl -> fps: Modificar Mail
fps -> gp: ModificarMail(:Mail)
gp -> rp: Mod(:Mail)
alt ok case
rp --> gp: 👍
gp --> fps: "Se Modificó el Mail"
else algo fallo
rp --> gp: 👎
gp --> fps: "Falló Modificacion"
end
group "Refesh Mails"
fps -> fps: RefreshGUI()
end
end
group "Eliminar Mail"
cl -> fps: Eliminar Mail
fps -> gp: EliminarMail(:Mail)
gp -> rp: Del(:Mail)
alt ok case
rp --> gp: 👍
gp --> fps: "Se eliminó el Mail"
else algo fallo
rp --> gp: 👎
gp --> fps: "Falló la Baja del Mail"
end
group "Refesh Mail"
fps -> fps: RefreshGUI()
end
end
@enduml



