This repository has been archived on 2024-08-10. You can view files and clone it. You cannot open issues or pull requests or push a commit.
Files
Final_OOP/DiagramaDeClases.org
fede 81f151ad44 arreglos hechos durante la clase consulta de laureano
falta:
- [ ] Poner en claro las relaciones que no estan bien
especificadas (multiplicidad, y navegabilidad
- [ ] Poner lote como clase intermedia al presupuesto y producto
- [ ] CATEgorias
- [ ] armar un tablero kanban con esto
- [ ] mejorar la narrativa (probablemente saque las imagenes y ponga en
texto)
- [ ] añadir remitos ( y investigar que son )
- [ ] eliminar clase venta por ser parte de la factura
2024-01-17 15:57:44 -03:00

5.4 KiB

Diagrama De Clases

Diagrama de clases con Repositorios

@startuml
skinparam groupInheritance 2

class RepositorioLotes {
+ Añadir(detalle): bool
+ Modificar(detalle): bool
+ Eliminar(detalle): bool
}

RepositorioLotes "1" *-- "0..*" Lote

class RepositorioDetalles {
+ Añadir(detalle): bool
+ Modificar(detalle): bool
+ Eliminar(detalle): bool
}

RepositorioDetalles "1" *-- "0..*" Detalle

class RepositorioFacturas {
+ Añadir(Factura): bool
+ Modificar(Factura): bool
+ Eliminar(Factura): bool
}

RepositorioFacturas "1" *-- "0..*" Factura

class RepositorioVentas {
+ Añadir(Venta): bool
+ Modificar(Venta): bool
+ Eliminar(Venta): bool
}

RepositorioVentas "1" *-- "0..*" Venta

class RepositorioClientes {
+ Añadir(Cliente): bool
+ Modificar(Cliente): bool
+ Eliminar(Cliente): bool
}

RepositorioClientes "1" *-- "0..*" Cliente

class RepositorioProveedores {
+ Añadir(Proveedor): bool
+ Modificar(Proveedor): bool
+ Eliminar(Proveedor): bool
}

class RepositorioPresupuestos {
+ Añadir(Presupuesto): bool
+ Modificar(Presupuesto): bool
+ Eliminar(Presupuesto): bool
}

class RepositorioProductos <where T: Producto> {
+ Añadir(T): bool
+ Modificar(T): bool
+ Eliminar(T): bool
}

RepositorioProductos ..|> Repositorio: Implementa
RepositorioLotes ..|> Repositorio: Implementa
RepositorioPresupuestos ..|> Repositorio: Implementa
RepositorioFacturas ..|> Repositorio: Implementa
RepositorioClientes ..|> Repositorio: Implementa
RepositorioVentas ..|> Repositorio: Implementa
RepositorioDetalles ..|> Repositorio: Implementa
RepositorioProveedores ..|> Repositorio: Implementa

interface Repositorio<T> {
+ Añadir(T): bool
+ Modificar(T): bool
+ Eliminar(T): bool
}

RepositorioProductos "1" *--> "0..*" Producto


enum EnvaseTipo {
Plastico,
Enlatado,
Cartón,
}

ProductoNoPercedero --> EnvaseTipo

class ProductoNoPercedero {
+ TipoDeEnvase: EnvaseTipo
}

class ProductoPercedero {
+ MesesHastaConsumoPreferente: int
+ MesesHastaVencimiento: int
}

Producto <|-- ProductoNoPercedero
Producto <|-- ProductoPercedero

class Producto {
+ id: int
+ Nombre: string
+ Precio: double
- PresupuestosStock: List<Presupuestos>?
- Lotes: List<Lote>?
+ Habilitado: bool

+ MostrarPresupuestos(): ReadOnlyCollection<Presupuesto>
+ AñadirPresupuesto(Presupuesto): bool
+ EliminarPresupuesto(Presupuesto): bool

+ MostrarLotesDeProductos(): ReadOnlyCollection<Lote>
+ AñadirLotesStock(): bool
+ EliminarLotesStock(): bool
+ MostrarStockRemanente(): long
}

class Presupuesto {
+ id: int
+ Proveedor: Proveedor
+ Monto: int
+ Cantidad: int
}

RepositorioPresupuestos "1" *-- "0..*" Presupuesto
RepositorioProveedores "1" *-- "0..*" Proveedor

Presupuesto "0..*" <--* "1" Producto
Proveedor <--  Presupuesto

class Proveedor {
+ id: int
+ Nombre: string
+ RazónSocial: string
}

class Venta {
+ id: int
- Detalles: List<Detalle>

+ MostrarDetalles(): ReadOnlyCollection<Detalle>
+ AñadirDetalle(Detalle): void
+ ModificarDetalle(Detalle): void
+ EliminarDetalle(Detalle): void
}

Lote -- Producto

class Lote {
+ id: int
+ Producto: Producto
+ CantidadDeProductos: long
+ FechaVencimiento: DateTime
}

class Detalle <where T: Producto>{
+ id: int
+ Cantidad: int
+ PrecioUnitario: double
+ Subtotal: double
+ Producto: T
}

class Cliente {
+ Cuit: string
+ Nombre: string
+ Apellido: string
+ Direccion: string
+ Correo: string
}

class Factura {
+ Total: double
+ Fecha: DateTime
+ Cliente: Cliente
+ Venta: Venta
}

Cliente <-- Factura
Factura --> Venta
Venta "1" *-- "1..*" Detalle

Detalle --> Producto

@enduml

DiagramaConRepos.jpg

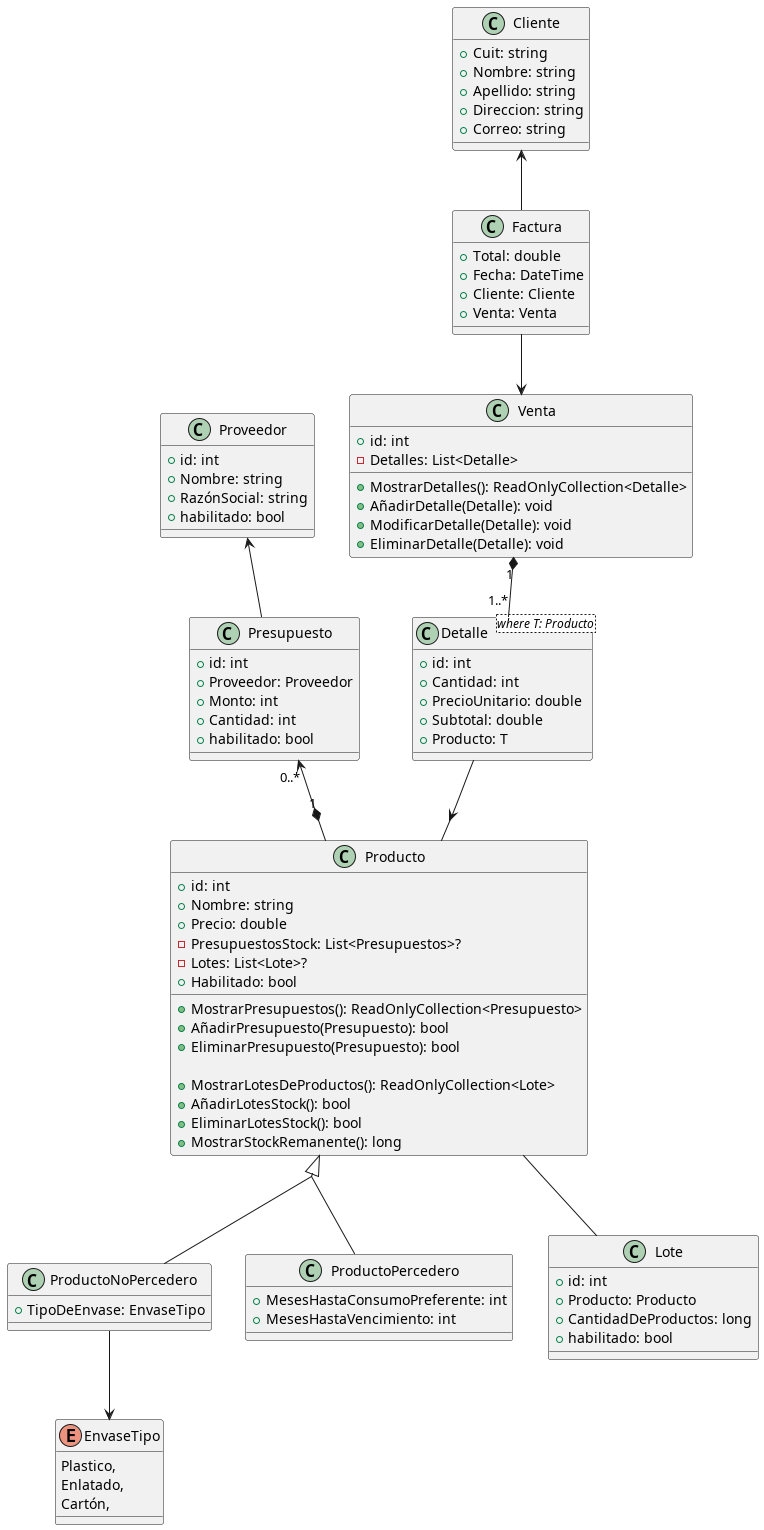
Diagrama de clases sin Repositorios

@startuml
skinparam groupInheritance 2

class ProductoNoPercedero {
+ TipoDeEnvase: EnvaseTipo
}

class ProductoPercedero {
+ MesesHastaConsumoPreferente: int
+ MesesHastaVencimiento: int
}

Producto <|-- ProductoNoPercedero
Producto <|-- ProductoPercedero

class Producto {
+ id: int
+ Nombre: string
+ Precio: double
- PresupuestosStock: List<Presupuestos>?
- Lotes: List<Lote>?
+ Habilitado: bool

+ MostrarPresupuestos(): ReadOnlyCollection<Presupuesto>
+ AñadirPresupuesto(Presupuesto): bool
+ EliminarPresupuesto(Presupuesto): bool

+ MostrarLotesDeProductos(): ReadOnlyCollection<Lote>
+ AñadirLotesStock(): bool
+ EliminarLotesStock(): bool
+ MostrarStockRemanente(): long
}

class Presupuesto {
+ id: int
+ Proveedor: Proveedor
+ Monto: int
+ Cantidad: int
+ habilitado: bool
}

Presupuesto "0..*" <--* "1" Producto
Proveedor  <--  Presupuesto

class Proveedor {
+ id: int
+ Nombre: string
+ RazónSocial: string
+ habilitado: bool
}

class Venta {
+ id: int
- Detalles: List<Detalle>

+ MostrarDetalles(): ReadOnlyCollection<Detalle>
+ AñadirDetalle(Detalle): void
+ ModificarDetalle(Detalle): void
+ EliminarDetalle(Detalle): void
}

class Detalle <where T: Producto>{
+ id: int
+ Cantidad: int
+ PrecioUnitario: double
+ Subtotal: double
+ Producto: T
}

class Cliente {
+ Cuit: string
+ Nombre: string
+ Apellido: string
+ Direccion: string
+ Correo: string
}

class Factura {
+ Total: double
+ Fecha: DateTime
+ Cliente: Cliente
+ Venta: Venta
}

Cliente <-- Factura
Factura --> Venta
Venta "1" *-- "1..*" Detalle

Detalle --> Producto

Producto -- Lote
class Lote {
+ id: int
+ Producto: Producto
+ CantidadDeProductos: long
+ habilitado: bool
}

enum EnvaseTipo {
Plastico,
Enlatado,
Cartón,
}

ProductoNoPercedero --> EnvaseTipo
@enduml

DiagramaSinRepos.jpg