This repository has been archived on 2024-08-10. You can view files and clone it. You cannot open issues or pull requests or push a commit.
Files
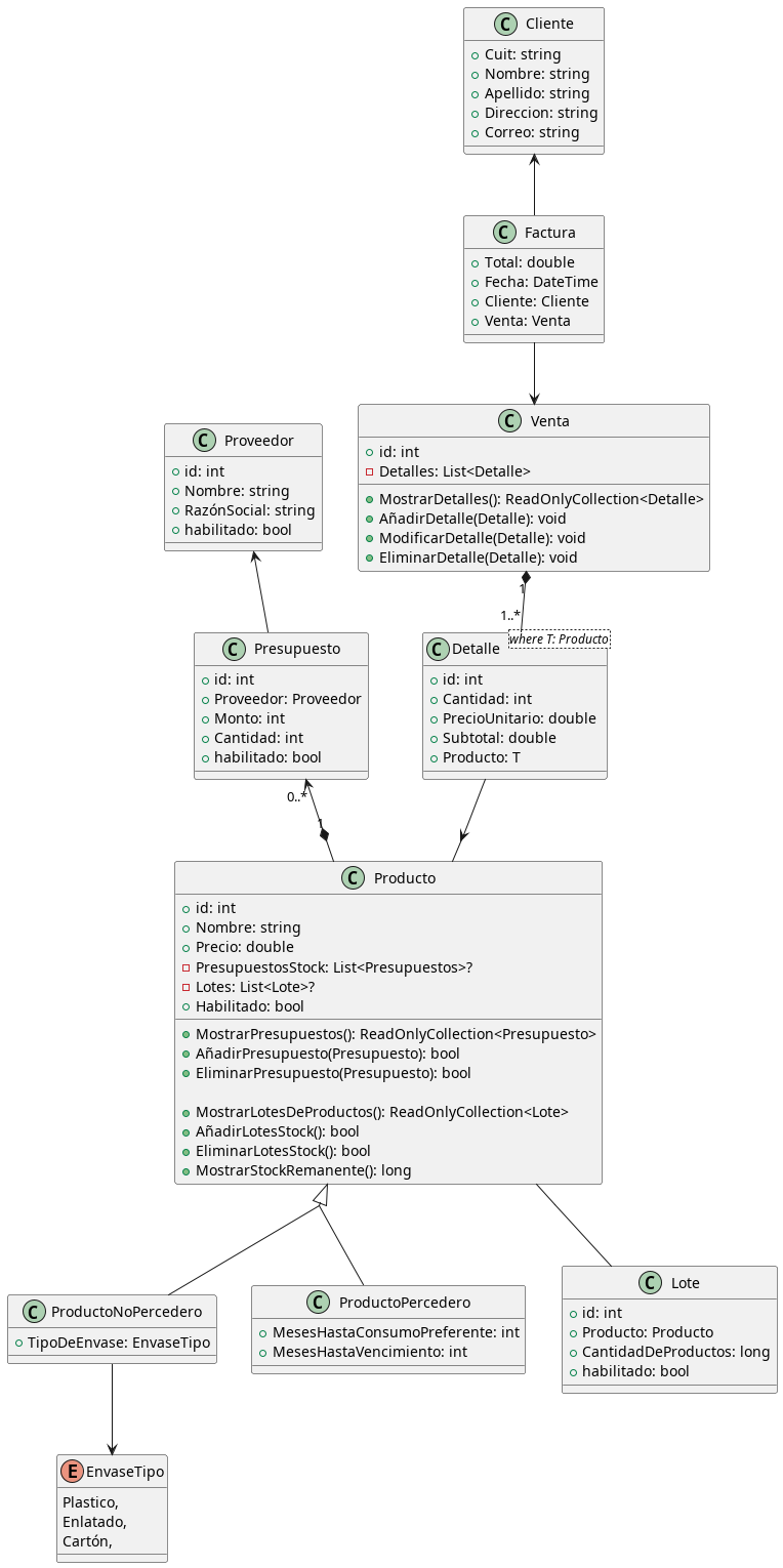
Final_OOP/DiagramaSinRepos.jpg
fede 81f151ad44 arreglos hechos durante la clase consulta de laureano
falta:
- [ ] Poner en claro las relaciones que no estan bien
especificadas (multiplicidad, y navegabilidad
- [ ] Poner lote como clase intermedia al presupuesto y producto
- [ ] CATEgorias
- [ ] armar un tablero kanban con esto
- [ ] mejorar la narrativa (probablemente saque las imagenes y ponga en
texto)
- [ ] añadir remitos ( y investigar que son )
- [ ] eliminar clase venta por ser parte de la factura
2024-01-17 15:57:44 -03:00

103 KiB
764x1530px