This website requires JavaScript.
Explore
Help
Sign In
fede
/
Final_OOP
Archived
Watch
2
Star
0
Fork
0
You've already forked Final_OOP
Code
Issues
4
Pull Requests
1
Packages
Projects
2
Releases
Wiki
Activity
This repository has been archived on
2024-08-10
. You can view files and clone it. You cannot open issues or pull requests or push a commit.
Files
513e0603095bc837418d07af58df814ade403b55
Final_OOP
/
Documentacion
/
DiagramaSecuencia
/
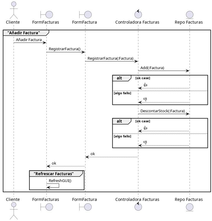
GestionFacturas.jpg
fede
bcdfc473b7
Hechos los diagramas que faltan
2024-03-15 13:04:16 -03:00
38 KiB
717x748px
Raw
History
Reference in New Issue
View Git Blame
Copy Permalink